「センス」の正体は、ただの論理ブロックだ。 Hakuhodo DY ONEが挑む、天才クリエイターの「脳内構造化」と広告会社の再定義
- 執筆者:
- ONEDER編集部
生成AIで仕事は楽になる? いや、現場はむしろ「作業」でパンク寸前だ。数百のキャンペーン、無限の入札調整、終わらないレポーティング……。マーケターは「考える」という特権を捨て、マシーンのように手を動かしているのが現実ではないか。Hakuhodo DY ONEが掲げる「ONE-AIGENT(ワン・エージェント)」は、単なる自動化ツールではない。トップクリエイターが持つ「センス」と呼ばれるブラックボックスを論理的に分解し、誰もが再現可能な「構造」として実装する試みだ。「AIに答えを出させる」のではなく、「人間が考え続けるためにAIを使う」――Hakuhodo DY ONE柴山大氏にIT批評家の尾原和啓氏が聞いた「エージェンティック(自律的)」な組織への不可逆な進化とは。
「日経ビジネス電子版Special」2026年2月9日に公開
掲載された広告から抜粋したものです。禁無断転載©日経BP
量が増え続ける現場で
マーケティングの「考える時間」が失われている
尾原 デジタル広告の現場って、ここ数年でパーソナライゼーションや最適化が一気に広がりましたよね。一方で、マーケターの仕事が楽になったかというと、むしろ逆だという声もよく聞きます。
IT批評家・研究者 尾原 和啓 氏
1970年生まれ。京都大学大学院工学研究科応用人工知能論講座修了。マッキンゼー・アンド・カンパニーでキャリアをスタートし、NTTドコモのiモード事業立ち上げを支援する。リクルート、ケイ・ラボラトリー(現KLab)、オプト、グーグル、楽天(現楽天グループ)などで事業企画、投資、新規事業に携わる。シンガポール・バリ島をベースに人と事業を紡ぐ。経済産業省対外通商政策委員、産業総合研究所人工知能センターアドバイザーなどを歴任。
柴山 そうですね。実際の現場では、1社で100を超える、場合によっては数百のキャンペーンを同時に走らせることも珍しくありません。媒体は増え続け、配信設計や入札調整、レポーティング、クリエイティブの差し替えといった業務が、日々積み重なっていく構造になっています。
その結果、何が起きているかというと、本来マーケターが最も時間を割くべき分析や仮説設計、プランニングといった考える仕事が、構造的に後回しになってしまっています。どうすれば、人が考えるべき時間を取り戻せるのか。その解決策の一つとしてAI Agenticな広告オペレーションを適用する「ONE-AIGENT」構想に取り組んでいます。
ONE-AIGENTは、単に生成AIを使って業務を効率化する取り組みではありません。AIエージェント群やAI制作プロセスを中核に据えることで、従来の労働集約型の広告運用から脱却し、広告会社としての提供価値そのものを更新していこうとしています。私自身は、これを「エージェンティックな広告会社へと変わっていくための基盤」だと位置づけています。
尾原 「エージェンティック」という言葉には、かなり意志を感じますね。
柴山 そうですね。ONE-AIGENTが目指しているのは、AIエージェントにオペレーションを任せながら、人は向き合うべき分析や仮説設計、プランニングといった思考の密度を高めていくことです。自動化や効率化そのものが目的ではない。マーケティングの構造をどう再設計し、人とAIの役割をどう分け直すか。その設計力こそが、これからの広告会社に求められる価値だと考えています。
株式会社Hakuhodo DY ONE常務執行役員
柴山 大 氏
2019年、negocia株式会社と株式会社アイレップの資本業務提携に伴い、アイレップにてテクノロジー領域全般を統括。2022年よりアイレップ取締役CTOおよび株式会社博報堂テクノロジーズ執行役員を兼任し博報堂DYグループにおけるAI開発を主導。2025年より株式会社Hakuhodo DY ONE常務執行役員としてデジタル広告の領域を総合的にリードしている。
ONE-AIGENTで何が可能になるのか
プランニングから検証までをAIエージェントでつなぐ
尾原 ONE-AIGENTでは、戦略立案からクリエイティブ設計まで、かなり広い工程をAIエージェントが支えていると聞いていますが、実際にはどこまでをカバーしていますか。
柴山 戦略立案の段階では、市場や商材の理解、顧客セグメントやペルソナの生成、訴求軸の洗い出しといった工程をAIエージェントが横断的に支えています。

その上で、クリエイティブ段階でそれらを踏まえた広告コピーや画像・動画バナーの原案を多数生成します。プランナーやクリエイターは、出てきた案を選ぶだけの存在ではありません。前提条件を問い直したり、訴求軸を見直したり、表現を研ぎ澄ましたりして、生成AIが提案したたたき台をブラッシュアップしていきます。AIが仕事を代行するというより、検討の回転数と視点の幅を増やすことが、ONE-AIGENTの狙いです。
クリエイティブ生成エージェント
博報堂DYグループが過去に手掛けた広告バナーを学習したAIが、ブランドの世界観を踏まえた多様なパターンを自動生成する
尾原 実際の動きを見ると、単にAIが提案して終わりではないという点がよく分かりますね。LLMが出した案に対して、人が「これはフィットする」「ここは違う」と細かく手を入れていく。その修正が、その場限りで終わるのではなく、次のステップの前提としてちゃんと組み込まれていく。人とAIが人馬一体となって協働できる状態を「ケンタウロス型」といいますが、ONE-AIGENTはその本質をしっかり押さえていると感じました。
柴山 戦略立案エージェントでは、サービス名を入力してPDF資料などを読み込ませると、AIエージェントが並列処理で多角的な分析を始めます。基本情報や顧客ニーズを抽出した上で、PEST分析、5Forces分析、SWOT分析といったフレームを自動生成し、さらに競合他社も自動的にリストアップして、ポジショニングマップの軸案とその根拠まで提示します。
加えて、詳細なペルソナを描き出したり、AIDMAモデルなどに基づいたカスタマージャーニーマップやコンセプト案のたたき台も作成していきます。ここで意識しているのは、単に生成AIがWeb上の情報を基に「それっぽい」ものを出すのではなく、博報堂DYグループが持つ生活定点調査のエビデンスや、膨大なオンライン行動データといった一次データをベースにしている点です。
海外出張中の尾原氏との対談はオンラインで行われた
尾原 そこがいちばん重要なところですよね。生活者がどの瞬間に反応するかを設計するには、やはりリアルな行動パターンが反映された質の高いデータが不可欠です。だからこそ、これは単なる生成AIの「それっぽさ」とは、明らかに違うと感じました。マーケティングでは「市場や競合をどう切り取るか」「どの前提を置くか」がその後の施策や表現を大きく左右しますよね。
柴山 はい。従来は、その出発点がどうしても担当者の経験や勘に依存しがちでした。
尾原 人が考える場合、分析に使える切り口や視点の数には限界があります。2軸、多くても3軸で整理することはできても、その枠の中で「それらしい答え」を出しているだけで、本当に考え切れているかというと、難しい場面もありましたよね。人間の思考特性として、同時に扱える論点や軸には制約がありますから。だからこそ、マーケティングの世界では「どの軸を選ぶか」が成果を左右してきた。多数の視点、多数の切り口を同時に走らせ、その中から「今の状況に最もフィットする見方」を選び直すような、これまでは人間の処理能力の制約で難しかったことが現実的になったわけですよね。
テキスト指示だけでつくる動画は「素人の仕事」。広告のプロは「意図」を設計する
尾原 その「細かく手を入れながら積み上げていける構造」は、動画生成のプロセスを見ると、より分かりやすいですね。
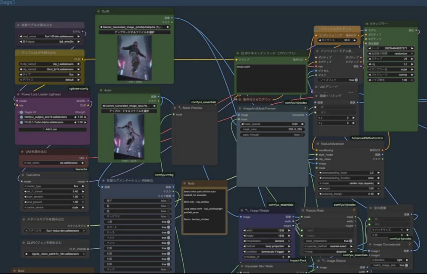
柴山 はい。クリエイティブエージェントによる動画生成では、テキストの指示だけで一気に動画をつくることはしていません。制作プロセスを細かく分解し、ノード(処理単位)をつなぎ合わせたワークフローを構築しています。
たとえば、ロボット風の少女が次々と服を着せ替える動画のデモをお見せしますね。人物の切り抜き、リサイズ、スタイル変換といった処理を個別のノードで制御することで、「どこでどう演出するか」という意図を再現性高く形にできます。テキストで「動画をつくって」と指示するだけの使い方は、高度にAIを使っているとはいえない段階に来ています。プロの仕事は「どのシーンで何を動かし、どう感情を設計するか」という意図の実装にある。私たちは、トップクリエイターの脳内にしか存在しなかったレシピを、再現可能なワークフローとして外部化しているのです。
動画生成フロー
アウトプットを変更する分岐点がノード化され、各ノードで修正が可能になっている
藤井聡太氏の一手は「直感」ではない。
「センス」という言葉に逃げるな
尾原 ONE-AIGENTの取り組みを見て強く感じたのは、「新しいやり方」というより「優秀なマーケターやクリエイターがこれまで当たり前にやってきたプロセスをきちんと構造化している」という点でした。
成果を出している人たちの仕事って、外から見ると「センスがいい」「才能がある」といわれがちですが、「センスがいい」の一言で片付けてはいけない。それは思考停止です。天才の脳内では、「Who(誰に)/What(何を)/How(どうやって)」の論理検証が、凡人の数千倍の速度で、しかも無意識レベルで高速回転しているだけなんです。
たとえば将棋の藤井聡太六冠は、「盤面を見た瞬間に正解が見える」といわれますよね。でも実際には、その一瞬の裏側で、32手詰めのような論理ステップを、何千回も高速でシミュレーションしている。天才クリエイターも同じで、極端ないい方をすると、僕は「センスの正体は、ただの論理ブロックだ」と思っています。ONE-AIGENTがやっているのは、この「天才の無意識」を「意識的なワークフロー」として可視化・構造化すること。これはクリエイティビティの民主化そのものですよね。
柴山 「ただの」といってしまうと少しいい過ぎかもしれませんが、それがまさに我々が目指す方向性です。天才的なマーケターやクリエイターが持つ暗黙知を論理ブロックに分解・提示し、それを使って高速にPDCAを回していく。そうすることで「センス」の再現性を高めて、メンバーの成長を加速させたいと考えています。
尾原 そこが重要ですよね。ONE-AIGENTは途方もない地道な作業プロセスを、AIアシスタントと一緒に「凡事徹底」できる状態をつくり、誰でも高い再現性で成果を出せるようになる。そしてセンスの正体を思考や判断のプロセスとして一つひとつコンテナ化し、組み替え可能な形にした上で、「なぜその判断に至ったのか」「なぜその表現が選ばれたのか」を、何度でも立ち戻れる形にする。ONE-AIGENTは、そのための環境づくりだと感じました。

AIエージェント時代に
広告会社は何を磨き続けるのか
柴山 AIエージェント時代になると、「マーケティングは大きく変わる」「やり方が一変する」といわれがちですが、実は私自身は、本質はそこまで変わらないと思っています。
尾原 AIエージェントによってできること自体は確実に増えます。ただ、何でもできる状態は裏を返せば「何もできない状態」にもなりかねない。だからこそ重要になるのが、「自分たちは何をやらないのか」「何をやり続けるのか」を決めることです。広告会社でいえば、流行りの手法を次々に取り入れることではなく、広告会社だからこそ磨くべき当たり前の仕事を、どれだけ徹底できるか。そこに、AIエージェント時代の競争力が集約されていくと思います。
柴山 AIによってコンテンツは簡単に大量につくれるようになります。でも、選ばれ続けるブランドやマーケティングの本質はそこではない。結局は「なぜその商品が選ばれるのか」「どんな世界観にその商品を置きたいのか」という問いに、どこまで向き合えているかだと思います。
尾原 まさにブランドやマーケティングは、一貫したメッセージや世界観があるからこそ、選ばれ続ける。AI時代だからこそ、「大黒柱」が何なのかがより厳しく問われるようになります。
柴山 ONE-AIGENTでは、AIに任せる部分と人が引き受けるべき責任を意識的に切り分けています。データに基づいた最適化や試行錯誤はAIエージェントに任せればいい。その分、人は「何を大事にするのか」「どんな一貫性をつくり、守り続けるのか」に向き合い続けたいと考えています。
尾原 AIは「今」を最適化するのが得意ですよね。一方で、人の記憶に残り選ばれ続ける理由をつくるのは、時間をかけて積み重ねられた意味や物語です。その役割は、最後まで人が引き受けるしかない。「AIに仕事を奪われる」と怯えるのではなく、「AIに『作業』を押し付け、人間は『意味』をつくる」と腹を括った者だけが、この先の時代を楽しめる。ONE-AIGENTは、その覚悟を持った組織のための武器だと思います。
この記事の著者
ONEDER編集部
ONEDER(ワンダー)は、株式会社Hakuhodo DY ONEが運営する 「デジタルマーケティングの視点から、ビジネス・社会に『驚き』と『価値』を創出するメディア」です。 デジタルマーケティングを推進する企業の方々にとって信頼できる情報源となり、 ビジネス、ひいては社会の発展に貢献できれば幸いです。
メルマガに登録する
メールマガジンでは、企業のマーケティング戦略立案や日々の業務に役立つ、「驚き」と「発見」に満ちた最新情報を定期的にお届けしてまいります。
受信を希望される方は、フォームからご登録ください。